如何在 Windows 11 中更改注册所有者名称
admin
2023-08-02 12:16:59
0

Windows 11 是一个功能强大的操作系统,为用户提供了许多功能和选项来自定义他们的体验。但是,由于各种原因,用户可能需要更改注册的所有者名称。

因此,本文将讨论在 Windows 11 中更改注册所有者名称的分步过程。此外,您还可以阅读有关如何修复窗口中丢失或损坏的服务注册的信息。

我可以在 Windows 11 中更改注册的所有者名称吗?

是的,您可以在出售或购买二手 PC 时在 Windows 中更改注册的所有者名称。注册所有者的姓名是操作系统用来识别使用计算机的个人或组织的信息。

注册所有者个性化用户体验,并提供有关用户安装和软件使用情况的信息。更改注册所有者的详细信息是一个简单的过程,只需几个步骤即可完成。

如何在 Windows 11 中更改注册的所有者名称?

使用注册表编辑器

  1. 按 + 按钮打开“运行”对话框,在“运行地址”对话框中键入 regedit,然后按将其打开。WindowsREnter
  2. 选择“是”以确认“用户帐户控制”提示窗口。
  3. 将以下路径复制并粘贴到路径地址栏中,然后按 :EnterHKEY_LOCAL_MACHINE\\SOFTWARE\\Microsoft\\Windows NT\\CurrentVersionregedit_tZNrjuk0TMregedit_tZNrjuk0TM
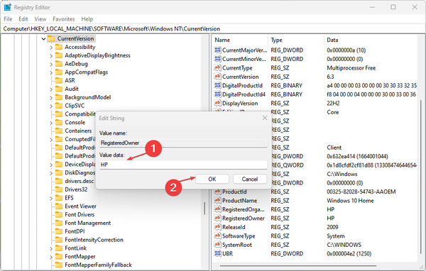
  4. 右键单击注册所有者并选择修改选项。regedit_vVzUpxa7WJregedit_vVzUpxa7WJ
  5. 数值数据栏中键入新的所有者名称,然后单击“确定”以更改注册所有者名称。regedit_b5OH0QVJa2regedit_vVzUpxa7WJ
  6. 右键单击已注册的组织,然后选择修改选项。regedit_y0oIvO051Aregedit_vVzUpxa7WJ
  7. 数值数据栏中键入新的组织名称,然后单击“确定”以更改已注册的组织名称。
  8. 关闭注册表编辑器窗口并重新启动电脑。

注册表编辑器允许用户在 Windows 11 中重命名注册所有者详细信息,并允许用户修改相关信息。您可以阅读有关如何修复Windows上损坏的注册表的信息。

此外,用户还可以阅读如何修复由其PC上的组织错误管理的设置。

相关内容

热门资讯

Windows 11 和 10... Windows 11/10 文件夹属性中缺少共享选项卡 – 已修复 1.检查共享选项卡是否可用 右键...
事件 ID 7034:如何通过... 点击进入:ChatGPT工具插件导航大全 服务控制管理器 (SCM) 负责管理系统上运行的服务的活动...
Hive OS LOLMine... 目前不清退的交易所推荐: 1、全球第二大交易所OKX欧意 国区邀请链接: https://www.m...
Radmin VPN Wind... Radmin VPN 是一款免费且用户友好的软件,旨在牢固地连接计算机以创建一个有凝聚力的虚拟专用网...
如何修复 Steam 内容文件... Steam 内容文件锁定是当您的 Steam 文件无法自行更新时出现的错误。解决此问题的最有效方法之...
Hive OS 部署 PXE ... 目前不清退的交易所推荐: 1、全球第二大交易所OKX欧意 国区邀请链接: https://www.m...
如何在Instagram上扫描... 如何在Instagram上扫描名称标签/ QR? 总而言之,您可以通过大约四种不同的方法来扫描这些I...
在 Windows 11 中打... 什么是链路状态电源管理? 您可以在系统控制面板的电源选项中看到链接状态电源管理。它是 PCI Exp...
farols1.1.501.0... faro ls 1.1.501.0(64bit)可以卸载,是一款无需连接外部PC机或笔记本计算机即可...
Hive OS 新建飞行表的方... 目前不清退的交易所推荐: 1、全球第二大交易所OKX欧意 国区邀请链接: https://www.m...