我们的一些读者最近报告说,他们收到了Windows激活错误之一,例如Windows PC上的0xC004D302错误代码,因此某些功能停止工作。
此错误出现在运行 Microsoft Windows 非核心版本的计算机上。它可以在重新激活可信数据存储器时触发。您可以按照本文的方式解决此问题。
导致0xc004d302错误的原因是什么?
以下是0xC004d302 Windows激活错误代码背后的一些潜在原因:
- 伪造或不正确的产品密钥 – 您收到0xC004d302错误代码的最常见原因之一是您输入的产品密钥无效或不正确。一些用户已成为声称免费或以优惠价格提供正版产品密钥的网站的受害者。
- RSA 计算机密钥问题 – 如果 C:ProgramDataMicrosoftCryptoRSAMachineKeys 的默认权限发生更改,则在激活期间可能会触发此错误。由于此文件夹保存 IIS 证书密钥,因此在发生激活错误后,可以立即填充数千个文件。
- 许可证文件 (令牌.dat) 已损坏 – Windows 激活文件存储在操作系统的令牌 dat 文件中。由于在这些Toke.dat文件中分配的数字签名,它们不能在另一个系统上更改或用于在其他地方激活Windows。但是,如果这些文件损坏,则激活后可能会发生此错误。
- 使用不同的命令进行激活 – 如果您已执行 Slmgr. vbs/rearm 命令,并且尝试在重新启动 PC 之前运行另一个激活命令,例如 /dlv 或 /dli;将出现错误。在尝试执行另一个命令之前,必须重新启动PC。这样做将阻止您的 Microsoft 应用程序启动,从而提高系统的性能。
现在您已经了解了0xC004d302激活错误代码的一些潜在原因,您可以探索下一节中提供的解决方案来帮助您解决问题。
如何修复0xC004d302错误代码?
在进行本文中提供的高级疑难解答修复之前,应考虑执行以下初步检查,这有助于防止下次出现错误:
- 购买有效的激活码。
- 如果您确定输入了有效的激活码,请等待几个小时,然后重试。
- 请检查您的互联网连接,然后重试。
- 运行 Windows 激活疑难解答。
确认上述检查后,您仍然需要进一步的帮助,您可以探索有关如何修复0xC004d302错误的专用修复程序。
1. 运行SFC扫描命令
- 按键,在“搜索”框中键入 cmd,然后选择“以管理员身份运行”。Windows
- 在 CMD 窗口中,在文本字段中键入以下命令,然后按 :Enter
Sfc /scannow

- 扫描过程可能需要一些时间,因此请等到验证达到100%。
运行系统文件检查器扫描可以帮助修复错误,因为根本原因之一是存在损坏的许可证文件 (Token.dat)。
2. 编辑窗口注册表
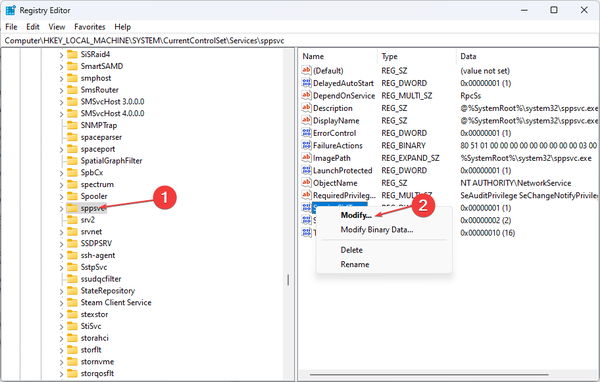
- 按“开始”按钮并在“搜索”框中键入“注册表”,然后打开“注册表编辑器”应用程序。
- 导航到以下位置:
Computer\\HKEY_LOCAL_MACHINESYSTEM\\CurrentControlSet\\Services\\sppsvc
- 转到右侧面板并右键单击 SkipRearm。选择“修改”选项,应出现一个包含“编辑 DWORD 32 位文件夹”的对话框。

- 将值数据设置为 1,然后单击确定按钮。
- 重新启动电脑。
- 现在,转到“开始”菜单,搜索“命令提示符”,然后选择“以管理员身份运行”选项。
- 键入以下命令并按 :Enter
slmgr –rearm
- 现在检查问题是否已解决。
专家提示:
有些PC问题很难解决,尤其是在涉及损坏的存储库或丢失的Windows文件时。如果您在修复错误时遇到问题,则您的系统可能部分损坏。
我们建议安装 Restoro,该工具将扫描您的机器并确定故障是什么。
单击此处下载并开始修复。
如果注册表编辑器运行不正常,请查看此指南,专门用于在访问注册表时解决错误以使其正常工作。
- 按键 + 键打开“运行”框,在文本框中键入 rstrui,然后按 。WindowsREnter
- 单击选择其他还原点,然后按“下一步”按钮。

- 现在,选择“将我的计算机还原到较早的时间”选项,然后单击“下一步”。当错误没有发生时。


- 单击“下一步”按钮,然后单击“完成”。
- 检查问题是否已解决。
系统还原工具可用于将系统恢复到以前的点。这样,您应该能够解决问题。
不扫描PC以查找损坏,故障或丢失的文件可能会导致多个难以解决的系统错误。
因此,使用专用的第三方软件可能是一个很好的解决方案,因为它是一个旨在自动扫描和修复系统组件的程序。
Restoro 会对您的 PC 问题进行全面扫描,并在几分钟内提供全面的系统诊断。该工具修复了影响设备性能的分组和/或单个注册表文件的故障,并将受损的注册表值恢复为其默认设置。
以下是执行此操作的方法:
- 下载并安装 Restoro。
- 启动 Restoro。
- 等待它发现任何系统稳定性问题和可能的恶意软件感染。
- 按开始修复。
- 重新启动电脑以使所有更改生效。
如果注册表项严重损坏,您可以允许 Restoro 从其在线存储库中用新的健康注册表项替换它们。
该软件使您的Windows注册表进入优化状态,帮助您的设备正常运行,没有任何错误。
⇒ 获得修复
免责声明:该程序需要从免费版本升级才能执行某些特定操作。
这就是如何修复0xC004d302激活错误代码。您可以通过上面提供的任何解决方案来工作。