文件夹属性为用户提供详细信息,例如创建日期、文件夹名称、大小等。但是,有时您可能会在Windows文件夹的属性中遇到“位置”选项卡。因此,我们将引导您完成故障排除和重新启用它的步骤。
或者,您可以查看我们关于修复 Windows 11 上的文件夹访问被拒绝问题的详细指南。
为什么在文件夹属性中找不到位置选项卡?
有几个因素可能导致 Windows 11 上文件夹属性中缺少位置选项卡。最值得注意的是:
- 文件夹不支持移动 – 有些文件夹支持移动到另一个位置,而有些则不支持。默认情况下,支持从一个位置移动到另一个位置的文件夹显示文件位置选项卡。因此,如果文件夹不可移动,则位置选项卡可能不会显示。
- Windows 注册表问题 – Windows 注册表包含文件夹和服务的文档。因此,文件夹属性中缺少的位置选项卡可能是由于注册表项的某些问题和错误的配置造成的。此外,损坏的注册表可能会导致位置选项卡不可用。
原因可能因您尝试访问的文件夹类型而异。不过,让我们探索下面突出显示的以下解决方案。
如果在媒体资源中找不到位置选项卡,该怎么办?
在尝试任何高级步骤之前,请完成以下操作:
- 禁用第三方防病毒软件。
- 在安全模式下重新启动 Windows,并检查位置选项卡是否出现在文件夹属性中。
如果问题仍然存在,请尝试以下解决方案:
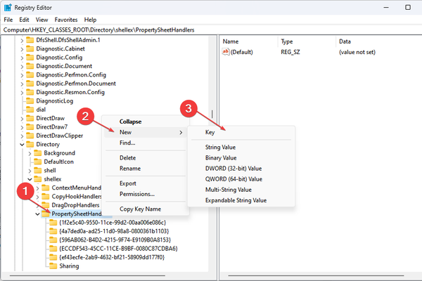
1. 使用视窗注册表
- 按 + 键打开“运行”对话框,键入 Regedit,然后按“确定”打开注册表编辑器。WindowsR
- 导航到以下键:
HKEY_CLASSES_ROOT\\Directory\\shellex\\PropertySheetHandlers
- 右键单击“属性处理程序”,从下拉菜单中选择“新建”,然后单击“键”。

- 将新密钥重命名为 4a7ded0a – ad25 – 11d0 – 98a8 – 0800361b1103。


- 退出注册表编辑器并重新启动PC,以查看“位置”选项卡是否在“属性”文件夹中可见。
通过调整注册表编辑器,您可以访问和更改注册表项,以修复属性问题中的“无位置”选项卡。
2.结束文件资源管理器进程并重新启动
- 按 + 键打开“运行”对话框,键入 taskmgr.exe,然后单击“确定”打开任务管理器。WindowsR
- 找到文件资源管理器应用程序,右键单击它,然后从下拉菜单中选择结束任务。

- 从任务栏中选择文件,然后从菜单中单击运行新任务。


- 在框中键入 explorer.exe,然后单击“确定”以重新启动计算机上的文件资源管理器进程。


- 重新启动电脑并检查问题是否仍然存在。
结束电脑上文件资源管理器进程的任务将停止影响你尝试访问的文件夹的后台活动。