此错误出现在运行 Microsoft Windows 非核心版本的计算机上。它可以在重新激活可信数据存储器时触发。您可以按照本文的方式解决此问题。
以下是0xC004d302 Windows激活错误代码背后的一些潜在原因:
现在您已经了解了0xC004d302激活错误代码的一些潜在原因,您可以在下一节中探索解决方案以帮助您解决问题。
在执行本文中提供的高级疑难解答修复程序之前,应考虑执行以下初步检查,这可以帮助您防止下次出现错误:
确认上述检查后,您仍然需要进一步的帮助,您可以探索有关如何修复0xC004d302错误的专用修复程序。
sfc /scannow

运行系统文件检查器扫描可以帮助修复错误,因为根本原因之一是存在损坏的许可证文件 (Token.dat)。
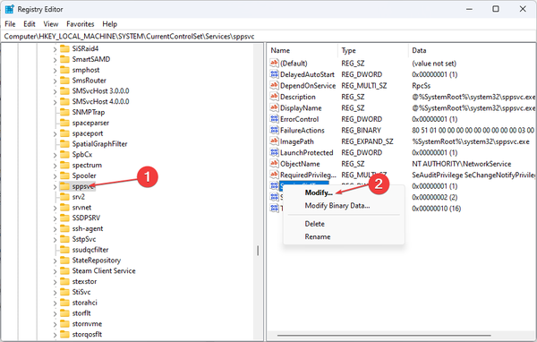
Computer\\HKEY_LOCAL_MACHINESYSTEM\\CurrentControlSet\\Services\\sppsvc

slmgr –rearm
专家提示:
有些PC问题很难解决,尤其是在涉及损坏的存储库或丢失的Windows文件时。如果您在修复错误时遇到问题,则您的系统可能部分损坏。
我们建议安装 Restoro,该工具将扫描您的机器并确定故障是什么。
单击此处下载并开始修复。
如果注册表编辑器运行不正常,请查看此指南,专门用于在访问注册表时解决错误以使其正常工作。


系统还原工具可以将系统恢复到以前的点。这样,您应该能够解决问题。
不扫描PC以查找损坏,故障或丢失的文件可能会导致多个难以解决的系统错误。
因此,使用专用的第三方软件可能是一个很好的解决方案,因为它是一个旨在自动扫描和修复系统组件的程序。
Restoro 会对您的 PC 问题进行全面扫描,并在几分钟内提供全面的系统诊断。该工具修复了影响设备性能的分组和/或单个注册表文件的故障,并将受损的注册表值恢复为其默认设置。
以下是执行此操作的方法:
如果注册表项严重损坏,您可以允许 Restoro 从其在线存储库中用新的健康注册表项替换它们。
该软件使您的Windows注册表进入优化状态,帮助您的设备正常运行,没有任何错误。
⇒ 获得修复
这就是如何修复0xC004d302激活错误代码。您可以通过上面提供的任何解决方案来工作。