一些 Windows 11 用户叫嚣说他们在屏幕上获得系统要求未满足的水印。这似乎会通知您您的设备与 Windows 11 最低要求不兼容。因此,我们将探索去除PC上水印的有效方法。
此外,您可以查看涉及 Windows 11 广告的类似情况以及如何摆脱它们。
Windows 11 中的系统要求未满足水印表示您的计算机不符合运行操作系统的最低系统要求。因此,当您在不受支持的硬件上安装 Windows 11 时,就会出现它。
此外,它可能是由于过时或缺少驱动程序和软件而发生的。您可能需要升级硬件或执行系统更新才能满足 Windows 11 的要求。
请务必注意,Windows 11 的系统要求可能因操作系统的版本而异。
在继续执行去除水印的任何高级步骤之前,请执行以下操作:
如果水印在这些之后仍然存在,请尝试以下修复方法:
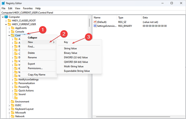
HKEY_CURRENT_USER\\Control Panel\\UnsupportedHardwareNotificationCache
HKEY_CURRENT_USER\\Control Panel

上述方法将允许用户删除Windows中未满足的系统要求水印。您可以在执行步骤时遇到此类问题,请查看如何修复Windows上损坏的注册表编辑器。
此外,在硬件更改后重新激活 Windows 可能也是必要的。因此,请按照我们的指南进行操作。