Windows 计算机有两种类型的用户帐户,标准帐户和管理员帐户。如果您使用标准帐户,您将作为标准用户登录。您可以在设备管理器中查看设备设置,启动设备管理器时会出现弹出窗口。
但是,这并不意味着用户不能在设备管理器中进行任何更改。他们所需要的只是计算机上管理员帐户的密码。
让我们看看如果您在打开设备管理器时收到您在 Windows 10/11 中作为标准用户登录弹出窗口,您可以做什么。
标准用户帐户是基本帐户,您不能在没有身份验证的情况下进行任何重大(管理)更改,但您可以运行应用程序并执行其他任务。
此帐户适用于大多数用户,但对 Windows 11 中的设备管理器和其他管理应用程序有某些限制。
标准用户能做什么?
标准用户只能对特定帐户进行更改。这包括更改帐户密码或图片、应用新的桌面壁纸、查看文件、运行应用程序和访问 Internet。
笔记
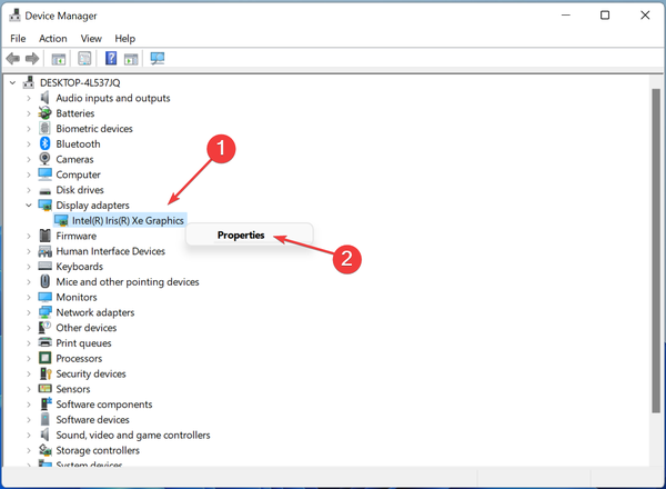
我们列出了在驱动程序选项卡中访问各种功能的步骤。这应该提供对该概念的基本理解,并帮助您执行其他任务。





与之前的情况一样,现在所有选项都不会灰显,但您仍会在连续尝试时收到您已作为标准用户登录弹出窗口。


sfc/scannow
检查您是否以标准用户身份登录弹出窗口在打开设备管理器时停止出现。




如果您想访问设备管理器而不遇到“您已作为标准用户登录”弹出窗口,切换到管理员帐户就可以了。