Windows 11 是一个功能强大的操作系统,为用户提供了许多功能和选项来自定义他们的体验。但是,由于各种原因,用户可能需要更改注册的所有者名称。
因此,本文将讨论在 Windows 11 中更改注册所有者名称的分步过程。此外,您还可以阅读有关如何修复窗口中丢失或损坏的服务注册的信息。
是的,您可以在出售或购买二手 PC 时在 Windows 中更改注册的所有者名称。注册所有者的姓名是操作系统用来识别使用计算机的个人或组织的信息。
注册所有者个性化用户体验,并提供有关用户安装和软件使用情况的信息。更改注册所有者的详细信息是一个简单的过程,只需几个步骤即可完成。
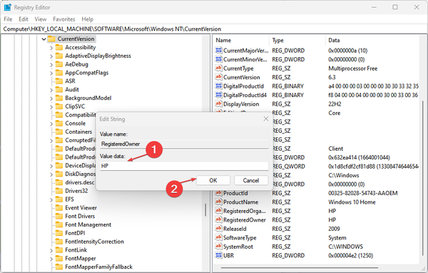
HKEY_LOCAL_MACHINE\\SOFTWARE\\Microsoft\\Windows NT\\CurrentVersion




注册表编辑器允许用户在 Windows 11 中重命名注册所有者详细信息,并允许用户修改相关信息。您可以阅读有关如何修复Windows上损坏的注册表的信息。
此外,用户还可以阅读如何修复由其PC上的组织错误管理的设置。